ЭТТН (ЭТН) на возврат поставщику
В случае, если необходимо вернуть товар поставщику и оформить электронную накладную, то можно воспользоваться специальным функционалом в 1с. Для прямого обмена электронными накладными необходимо подключить специальный модуль, оформив заявку на подключение.
- Оформление документа Возврат товаров поставщику.
- Формирование электронной накладной в обработке ЭДО.
- Отправка и мониторинг статуса электронной накладной.
Оформление документа Возврат товаров поставщику
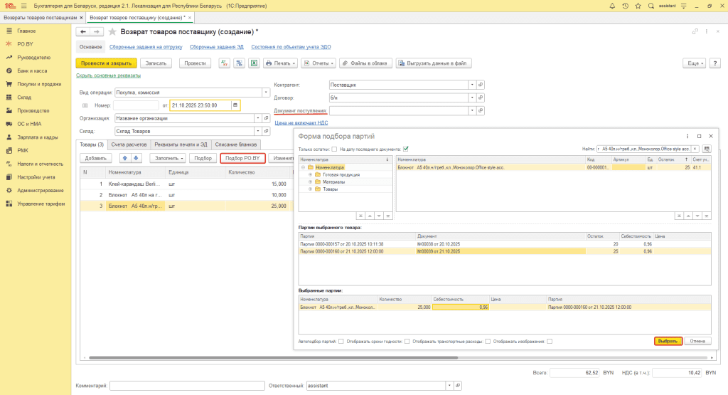
Для отправки электронной накладной на портал, необходимо оформить документ Возврат товаров поставщику. Есть два варианта создания документа “Возврат товаров поставщику”:
1. На основании документа Поступление товаров и услуг.
2. Вручную через вкладку Покупки и продажи → Возвраты поставщикам.
В шапке документа нужно заполнить следующие поля:
- Склад: склад, на который поступал товар;
- Контрагент: поставщик товара;
- Договор: договор поставки;
- Документ поступления: данное поле должно быть пустым.
Табличную часть документа следует заполнять по кнопке Подбор PO.BY.

Обязательно проверьте правильность заполнения карточки номенклатуры, которые описаны в инструкции Заполнение справочников для работы с ЭДО.
Затем переходим на вкладку Реквизиты печати и ЭД. На данной вкладке нужно заполнить следующие разделы:
1. Раздел “Общие для накладных”:
- Основание отпуска: автоматически будут перенесены данные из поля “Договор”, также можно вручную изменить данные.
- Отпуск разрешил: нужно выбрать сотрудника организации, который осуществлял отпуск.
- Принял получатель: нужно создать контактное лицо контрагента (строка заполняется не вручную, а путем создания контактного лица), указав его ФИО и должность.
- Доверенность № … от …: номер и дата доверенности; при отсутствии информации – внести любые, условные данные, т.к. поле обязательно для заполнения.
- Пункт погрузки: автоматически подтянется фактический адрес, указанный в карточке Организации. При необходимости, адрес можно изменить, указав нужный.
- Пункт разгрузки: автоматически подтянется адрес, указанный в карточке Контрагента. При необходимости, адрес можно изменить:

2. Раздел “Тип и номер электронной накладной”:
- Электронная накладная: напротив данного поля должна стоять зеленая галка.
- Провайдер отправителя: выбираем провайдера ЭДО нашей организации (в примере выбран оператор ЭДИН).
- GLN адреса отгрузки ЭД: выбираем GLN склада, с которого отгружаем товар.
- GLN юр. адреса: указывается GLN контрагента;
- GLN адреса доставки ЭД: должен быть создан адрес (строка заполняется не вручную, а путем создания адреса) или выбран уже имеющийся, с заполненными данными о Наименовании, Владельце и его GLN.
- Тип электронной накладной: ЭТТН или ЭТН (в зависимости от того, какая накладная нужна).
- Номер электронной накладной: присваивается автоматически по кнопке “Сгенерировать номер электронной накладной”:

3. В зависимости от вида выставляемой электронной накладной, необходимо также заполнить соответствующий ей раздел: “ТТН-1” и “ТН-2”:
- Отпуск произвел: ФИО сотрудника, осуществившего отпуск.
- Кому выданы ТМЦ: ФИО лица, которому выданы ТМЦ.
- Заказчик: контрагент из справочника “Контрагенты”.
- Перевозчик: либо Контрагент, либо Ваша организация (в зависимости от того чьим транспортом выполняется перевозка).
- Путевой лист.
- Автомобиль: информация об автомобиле.
- Водитель: информация о водителе (можно выбрать сотрудника организации):

После заполнения всех полей нажимаем кнопку Провести и закрыть.
* Обращаем Ваше внимание, в случае, если была отправлена в ЭДО неправильная накладная, то корректироваить документ Реализации товаров и услуг (на основании которого была сделана ЭТН (ЭТТН)) нельзя. Необходимо создать новый документ, а неверный пометить на удаление (удалять полностью из базы нельзя). Это необходимо, чтобы сохранить последовательность номеров для ЭДО.
Формирование электронной накладной в обработке ЭДО
Для отправки электронной накладной на портал провайдера необходимо перейти на вкладку PO.BY – раздел Сервис – Обмен электронными накладными (ЭДО)

В обработке Электронный документооборот отобразится накладная на вкладке Исходящие со статусом “не сформирована”. Чтобы сформировать накладную, нужно нажать кнопку “Сформировать электронную накладную” и в уточняющем окне нажать “Да”.

После этого, у нас сформируется электронный документ. Чтобы в него перейти, необходимо дважды нажать по полю “Документ”:

В открытой электронной накладной можно перепроверить заполненный реквизиты на вкладке “Реквизиты накладной”:

На вкладке “Товарный раздел” можно проверить информацию по отгруженным товарам.

Отправка и мониторинг статуса электронной накладной
После этого, возвращаемся в обработку Электронный документооборот, выбираем нужную накладную и нажимаем “Отправить накладную” и в всплывающем сообщении выбираем “Да”.
Электронный документ будет передан на портал Вашего провайдера ЭДО.

Статус отправленной накладной можно отслеживать в обработке через отбор или в колонке Статус.

Комментарии (0)